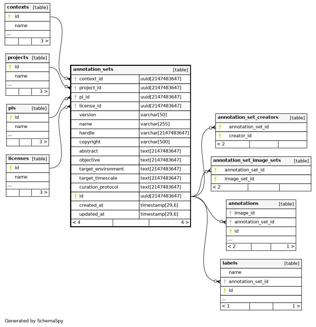
Columns
| Column | Type | Size | Nulls | Auto | Default | Children | Parents | Comments | ||||||||||||
|---|---|---|---|---|---|---|---|---|---|---|---|---|---|---|---|---|---|---|---|---|
| context_id | uuid | 2147483647 | √ | null |
|
|
||||||||||||||
| project_id | uuid | 2147483647 | √ | null |
|
|
||||||||||||||
| pi_id | uuid | 2147483647 | √ | null |
|
|
||||||||||||||
| license_id | uuid | 2147483647 | √ | null |
|
|
||||||||||||||
| version | varchar | 50 | √ | null |
|
|
||||||||||||||
| name | varchar | 255 | null |
|
|
|||||||||||||||
| handle | varchar | 2147483647 | √ | null |
|
|
||||||||||||||
| copyright | varchar | 500 | √ | null |
|
|
||||||||||||||
| abstract | text | 2147483647 | √ | null |
|
|
||||||||||||||
| objective | text | 2147483647 | √ | null |
|
|
||||||||||||||
| target_environment | text | 2147483647 | √ | null |
|
|
||||||||||||||
| target_timescale | text | 2147483647 | √ | null |
|
|
||||||||||||||
| curation_protocol | text | 2147483647 | √ | null |
|
|
||||||||||||||
| id | uuid | 2147483647 | null |
|
|
|||||||||||||||
| created_at | timestamp | 29,6 | null |
|
|
|||||||||||||||
| updated_at | timestamp | 29,6 | null |
|
|
Indexes
| Constraint Name | Type | Sort | Column(s) |
|---|---|---|---|
| annotation_sets_pkey | Primary key | Asc | id |
| annotation_sets_id_key | Must be unique | Asc | id |
| annotation_sets_name_key | Must be unique | Asc | name |

